Από τη μυϊκή κίνηση στη λειτουργία του εγκεφάλου: Το παγκόσμιο ενεργειακό νόμισμα μέσα σας

Έχετε αναρωτηθεί ποτέ πώς το σώμα σας μετατρέπει το πρωινό σας γεύμα στην ενέργεια που χρειάζεστε για να σκεφτείτε, να κινηθείτε και να ευδοκιμήσετε; Η απάντηση βρίσκεται σε μια θεμελιώδη βιολογική διαδικασία που τροφοδοτείται από μικροσκοπικά μόρια. Στην καρδιά αυτού του εργοστασίου κυτταρικής ενέργειας βρίσκεταιNADH (Νικοτιναμίδη Αδενίνη Δινουκλεοτίδιο + Υδρογόνο)-τομειωμένη,-μορφή υψηλής ενέργειαςτου ζωτικού συνενζύμου NAD+[1].
Σκεφτείτε το NADH ως την πλήρως φορτισμένη μπαταρία του κυττάρου σας. Είναι ο κύριος φορέας των ηλεκτρονίων-της ενέργειας "σπινθήρας"-που παράγεται όταν διασπάτε τα τρόφιμα. Αυτή η ενέργεια χρησιμοποιείται στη συνέχεια για την παραγωγήATP (τριφωσφορική αδενοσίνη), το καθολικό καύσιμο για κάθε μεμονωμένη δράση στο σώμα σας[3].
Πέρα από την τροφοδοσία ενέργειας, το NADH εμπλέκεται σε μια τεράστια γκάμα κυτταρικών λειτουργιών. Είναι απαραίτητο γιαΕπιδιόρθωση DNA, υποστηρίζειρύθμιση της γονιδιακής έκφρασηςμέσω της ενεργοποίησης της sirtuin και είναι ζωτικής σημασίας για τη διατήρησηκυτταρική οξειδοαναγωγή (αναγωγή-οξείδωσης) ομοιόσταση-η ευαίσθητη ισορροπία που προστατεύει τα κύτταρα από βλάβες[7,8].
Το NAD+ και το NADH είναι οι δύο όψεις του ίδιου νομίσματος, που κινούνται συνεχώς σε μια δυναμική συνεργασία. Η ισορροπία τους είναι θεμελιώδης για την υγεία και αυτή η ισορροπία τείνει να μειώνεται με την ηλικία, η οποία συνδέεται με διάφορες παθήσεις που σχετίζονται με την ηλικία-[9].
Ο κεντρικός ρόλος του NADH στον μεταβολισμό της κυτταρικής ενέργειας
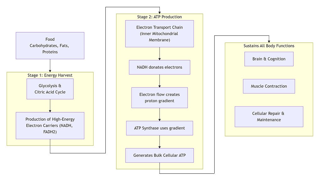
Η πιο κρίσιμη δουλειά του NADH είναι να χρησιμεύσει ως η βάση της κυτταρικής αναπνοής. Η δράση του μπορεί να οπτικοποιηθεί σε δύο βασικά στάδια, όπου λειτουργεί ως «καθολική σαΐτα ηλεκτρονίων», μεταφέροντας ενέργεια από τη μια διαδικασία στην άλλη.

- Energy Harvest (Παραγωγή NADH):Κατά τη διάσπαση της γλυκόζης, των λιπών και των αμινοξέων σε μονοπάτια όπωςγλυκόλυση και τον κύκλο του κιτρικού οξέος, τα μόρια του NAD+ δέχονται ηλεκτρόνια και ένα άτομο υδρογόνου. Αυτό τους μετατρέπει σευψηλής-ενέργειας NADH. Οι επιστήμονες αποκαλούν ποιητικά το NAD+/NADH «άτομο παροχής ατόμου υδρογόνου» για αυτή την ουσιαστική μεταφορά[5].
- Παραγωγή Ενέργειας (Χρησιμοποιώντας NADH):Το NADH στη συνέχεια ταξιδεύει στην εσωτερική μεμβράνη τουμιτοχόνδρια, τα εργοστάσια ηλεκτροπαραγωγής του κυττάρου σας. Εδώ, δωρίζει τα ηλεκτρόνια του στοΑλυσίδα μεταφοράς ηλεκτρονίων (ETC). Αυτή η δωρεά είναι το κρίσιμο βήμα ανάφλεξης για μια σειρά αντιδράσεων που αντλούν πρωτόνια σε όλη τη μεμβράνη, δημιουργώντας μια κλίση. Η ροή των πρωτονίων πίσω μέσω ενός ενζύμου που ονομάζεταιΗ συνθάση ATP είναι αυτή που παράγει άμεσα το μεγαλύτερο μέρος του ATP του σώματός σας. Αφού δωρίσει τα ηλεκτρόνια του, το NADH οξειδώνεται ξανά σε NAD+, έτοιμο να επαναφορτιστεί και να χρησιμοποιηθεί ξανά σε συνεχή κύκλο.
Αυτό το κομψό σύστημα διασφαλίζει ότι η ενέργεια από το φαγητό σας μετατρέπεται αποτελεσματικά στη χημική ενέργεια που μπορούν να χρησιμοποιήσουν τα κύτταρα σας, τροφοδοτώντας τα πάντα, από έναν καρδιακό παλμό έως μια σκέψη.
Συμπλήρωμα NADH: Ερευνητικές γνώσεις και πιθανές εφαρμογές
Δεδομένου του κεντρικού ρόλου του NADH, οι επιστήμονες ενδιαφέρονται έντονα για το εάν τα συμπληρώματα μπορούν να υποστηρίξουν την υγεία, ειδικά καθώς τα επίπεδα αλλάζουν φυσικά με την πάροδο του χρόνου. ΕΝΑ2024 συστηματική ανασκόπησηδημοσιεύθηκε στοAmerican Journal of Physiology-Ενδοκρινολογία και Μεταβολισμόςανέλυσε δεδομένα από 10 κλινικές δοκιμές στις οποίες συμμετείχαν 489 άτομα, παρέχοντας πολύτιμες γνώσεις[2, 6].
Η ανασκόπηση κατέληξε στο συμπέρασμα ότιΤα συμπληρώματα NADH από το στόμα ήταν γενικά καλά ανεκτά-. Οι πιο συχνά αναφερόμενες ανεπιθύμητες ενέργειες ήταν ήπιες, όπως μυϊκός πόνος, κόπωση ή πονοκέφαλος και δεν παρουσίαζαν σοβαρό κίνδυνο για την υγεία[2, 6].
Το πιο σημαντικό, η ανάλυση σημείωσε πολλούς υποσχόμενους τομείς όπου η λήψη συμπληρωμάτων συσχετίστηκε με θετικά αποτελέσματα, αν και οι συγγραφείς τονίζουν ότι απαιτείται πιο εκτεταμένη έρευνα[2]:
- Ψυχική ευεξία-και ποιότητα ζωής:Μελέτες σημείωσαν αμείωση των συνθηκών άγχουςκαι μιαβελτίωση της συνολικής ποιότητας ζωήςμεταξύ των συμμετεχόντων.
- Ενέργεια και κόπωση:Έρευνα γιαΣύνδρομο χρόνιας κόπωσης (CFS)Οι ασθενείς ανέφεραν βελτιώσεις στην ένταση της κόπωσης και στην ποιότητα του ύπνου.
- Μεταβολική Υποστήριξη:Τα οφέλη παρατηρήθηκαν σεαυξημένη μυϊκή ευαισθησία στην ινσουλίνηκαι βελτιωμένη σηματοδότηση ινσουλίνης.
- Απόκριση στο σωματικό στρες: A μείωση του μέγιστου καρδιακού ρυθμούπαρατηρήθηκε μετά από τεστ αντοχής σε μια μελέτη.
Αυτά τα ευρήματα υποδηλώνουν ότι ο ρόλος του NADH εκτείνεται πέρα από την παραγωγή βασικής ενέργειας σε δυνητικά επηρεάζοντας ευρύτερα συστήματα όπως το νευρικό και το ενδοκρινικό σύστημα[2].
NADH εναντίον NAD+: Κατανόηση της διαφοράς
Ένα κοινό σημείο σύγχυσης είναι η διαφορά μεταξύ του NADH και του αντίστοιχου,NAD+. Είναι δύο μορφές του ίδιου μορίου και βρίσκονται σε συνεχή ροή μέσα στο κύτταρο. Οι διακριτοί ρόλοι τους είναι βασικοί για την κατανόηση της λειτουργίας τους.
| Χαρακτηριστικό | NAD+ (οξειδωμένη μορφή) | NADH (Μειωμένη μορφή) |
|---|---|---|
| Πολιτεία & Χρέωση | Οξειδωμένη μορφή. Θεωρείται ο «άδειος» ή «άφορτος» μεταφορέας. | Μειωμένη μορφή. Θεωρείται ο «φορτισμένος» ή «φορτωμένος» φορέας με ηλεκτρόνια. |
| Πρωταρχικός Ρόλος | Δέκτης ηλεκτρονίων.Λειτουργεί ως υπόστρωμα για ένζυμα που εμπλέκονται στην κυτταρική σηματοδότηση, την επιδιόρθωση του DNA και τη γονιδιακή ρύθμιση (π.χ. sirtuins, PARPs)[7,8]. | Δότης ηλεκτρονίων.Λειτουργεί κυρίως ως πηγή ηλεκτρονίων υψηλής-ενέργειας για τοΑλυσίδα μεταφοράς ηλεκτρονίωνγια να οδηγήσει τη σύνθεση ATP[3, 7]. |
| Ενεργειακή Αναλογία | Μια άδεια μπαταρία. | Μια πλήρως φορτισμένη μπαταρία. |
| Εστίαση συμπληρωμάτων | Συχνά στοχεύει στην υποστήριξηκυτταρική επισκευή, δραστηριότητα sirtuin και υγιή γήρανσημονοπάτια[9]. | Συχνά στοχεύει στην άμεση υποστήριξηπαραγωγή κυτταρικής ενέργειας, μειώνουν την κόπωση και ενισχύουν τη μεταβολική λειτουργία[2, 6]. |
Για τις επιχειρήσεις, η κατανόηση αυτής της διάκρισης είναι ζωτικής σημασίας για την τοποθέτηση προϊόντων.σκόνη NADHμπορεί να διαμορφωθεί σε προϊόντα που διατίθενται στην αγοράάμεση ενεργειακή υποστήριξη, πνευματική διαύγεια και αθλητική απόδοση, ενώ τα προϊόντα επικεντρώθηκαν σεμακροπρόθεσμη-κυτταρική υγεία και αναζωογόνησημπορεί να δώσει έμφαση στους πρόδρομους NAD+.
NADH Powder: Ένα στρατηγικό συστατικό για τη σύγχρονη αγορά συμπληρωμάτων
Για αγοραστές και επωνυμίες B2B στον χώρο υγείας και ευεξίας,σκόνη NADH υψηλής-καθαρότηταςπαρουσιάζει μια σημαντική ευκαιρία. Είναι μια κλινικά ερευνημένη, βιοδραστική μορφή που τροφοδοτεί απευθείας το μονοπάτι παραγωγής πρωτογενούς ενέργειας του σώματος.
Κατά τη διατύπωση με NADH, βασικές εκτιμήσεις περιλαμβάνουν:
- Εφαρμογές στοχοθέτησης:Ιδανικό γιασυμπληρώματα που-ενισχύουν την ενέργεια, σκευάσματα γνωστικής υγείας, προϊόντα αθλητικής απόδοσης, και μείγματα που στοχεύουν στην καταπολέμηση της γενικής κόπωσης.
- Ποιότητα και σταθερότητα:Προμήθεια υψηλής-καθαρότητας, σταθερήσκόνη NADHείναι απαραίτητο για την αποτελεσματικότητα και τη διάρκεια ζωής του προϊόντος.
- Συνεργικά σκευάσματα:Το NADH μπορεί να συνδυαστεί αποτελεσματικά με άλλα θρεπτικά συστατικά που υποστηρίζουν τη μιτοχονδριακή λειτουργία, όπως το CoQ10, το Άλφα{1}}Λιποϊκό Οξύ ή οι βιταμίνες του συμπλέγματος Β-, για ένα ολοκληρωμένο σύμπλεγμα ενέργειας και ζωτικότητας.
Συμπερασματικά,NADHείναι πολύ περισσότερο από έναν απλό επιστημονικό όρο. Είναι το θεμελιώδες, φορτισμένο ενεργειακό νόμισμα που τροφοδοτεί τη ζωή σε κυτταρικό επίπεδο. Από την υποστήριξη της κορυφαίας πνευματικής και σωματικής απόδοσης μέχρι τη διατήρηση της μεταβολικής ισορροπίας, ο ρόλος του είναι απαραίτητος. Καθώς η έρευνα συνεχίζει να εξελίσσεται,σκόνη NADHξεχωρίζει ως ένα ισχυρό, τεκμηριωμένο-συστατικό έτοιμο να δώσει ενέργεια στην επόμενη γενιά στοχευμένων συμπληρωμάτων υγείας.
Αναφορές
- Βικιπαίδεια: NADH.
- Izabelle de Mello Gindri et al. (2024). Αξιολόγηση της ασφάλειας και της αποτελεσματικότητας του NAD σε διαφορετικές κλινικές καταστάσεις: μια συστηματική ανασκόπηση.American Journal of Physiology-Ενδοκρινολογία και Μεταβολισμός.
- Πανεπιστήμιο Brigham Young–Idaho, BIO 264 Anatomy & Physiology Ⅰ, Electron Carriers (NAD και FAD).
- Zhu, XH, Lu, Μ., & Chen, W. Ανίχνευση εγκεφαλικού NAD+ με φασματοσκοπία 1Η NMR in vivo.NMR Biomed. 28, 393-401 (2015).
- Wang, Q. & Chen, S. DICP Science Brief: The Cofactor of Lactate Dehydrogenase.Dalian Institute of Chemical Physics, Κινεζική Ακαδημία Επιστημών (2025).
- Lu, W., et αϊ. Η κυτταρική αναλογία NADH/NAD+ είναι θεμελιώδης για τη βιοχημεία.Φύση (2023).
- Ying, W. NAD+/NADH και NADP+/NADPH σε κυτταρικές λειτουργίες και κυτταρικό θάνατο: ρύθμιση και βιολογικές συνέπειες.Αντιοξειδωτικό. Οξειδοαναγωγικό σήμα. 10, 179-206 (2008).
- Nikiforov, A., Kulikova, V., & Ziegler, M. The human NAD metabolome: Functions, metabolism and compartmentalization.Κριτ. Rev. Biochem. ΜοΙ. Biol. 50, 284-297 (2015).
- Camacho-Pereira, J. et al. Δινουκλεοτίδιο νικοτιναμίδης αδενίνης: Ο αισθητήρας οξειδοαναγωγής στη γήρανση-Σχετικές διαταραχές.Γήρανση Dis. (2024).





